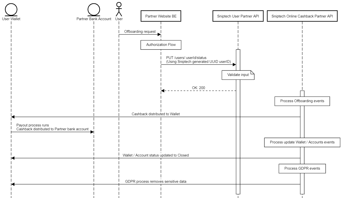
User Offboarding flow - Online Cashback
An user offboarding request can be submitted, which results in a PUT request on the Partner API’s in order to trigger the required flow.
Users in state OFFBOARDING won't be able to earn new online cashback reward.
After all pending transactions in the users wallet are resolved and the wallet balance is paid out, all sensitive data is cleaned and the user status is set to CLOSED.
.png)